Forum Discussion

mramirezb's avatar
mramirezb
New Contributor
5 years ago
Solved

TC cannot expose the objects of a chromium embedded within a WPF .Net program

Hello everybody,

 

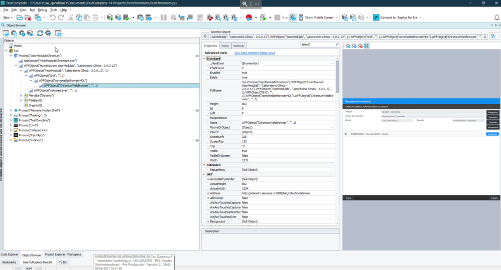
We have a program developed in WPF .Net (Program A), this program in one of its windows has a button that when clicked opens a new WPF .Net program (Program B) that contains "chromium embedded", When the button is clicked invokes the execution of a new process (Program B) that It is located in a different path where the main .Net program is installed (Program A).

 

Programs:

Program A in Red, Program B in Orange.

 

Process

 

Object Browser:

 

When the (Program B) is opened, TC cannot recognize its objects, I think that this happens because it is not TC that executes that process. Please see the attached images where I share my settings.

 

 

Settings:

Extensions

 

TestedApps

 

 

Note: If TC executes the second program (Program B) by TestedApps, TC recognizes all the buttons without problem, but the correct functional test is that after executing the (Program A), the second (Program B) must be opened through the button that is in the (Program A) (see the first attached image).

 

Any ideas?

 

Regards! 😃

3 Replies