Forum Discussion

eykxas's avatar
eykxas
Regular Contributor
2 years ago

TC 15.65 same problem again

Hi everyone, 

I'm completely lost and I don't what to do. I tried the new 15.65 version. And again, the same issue appear.

My whole project use custom html tag name from an angular application. And, I don't know why, but since TC 15.58, these tags name are not recognized anymore. Plus, this change the object tree hierarchy.

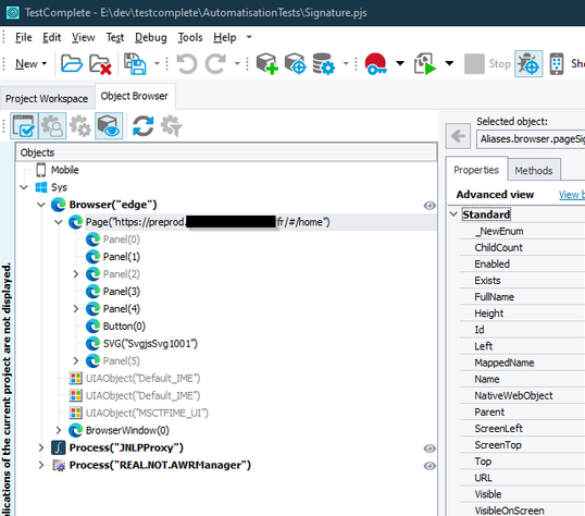
in TC 15.57 : TC detect the tag name properly. In this capture, my root node is "app-sign-root".

 

 

But in TC 15.58+ (from 58 to 65 version) the object tree look like this :

Same project, same preferences, same code, same app, same browser etc... The only thing that has changed is TC itself.

I can't rework the project with the new object hierarchy/tree. What can I do to get the "old" view back, with correct custom tag name detection?

When I reinstall TC 15.57, everything works fine. (so I'm stuck with this version).

4 Replies

  • rraghvani's avatar
    rraghvani
    Icon for Champion Level 3 rankChampion Level 3

    If you have a working version of TC, then stick to that version. Don't upgrade!

    I use TC v15.55, and that works for me.

    • eykxas's avatar
      eykxas
      Regular Contributor

      certainly, but I cannot benefit from the improvements and new features... Since 2016, I've always upgrade to newer versions of TC. 

      • JDR2500's avatar
        JDR2500
        Frequent Contributor

        We should not have to be wary of upgrading versions like this.  It's not even a major release.