Forum Discussion

saguirre's avatar
saguirre
Occasional Contributor
6 years ago
Solved

Why does iterating through children seem to go in reverse order?

So I am doing testing of a React web application and I wanted to iterate through items in a drop-down list so that I can see if a specific item exists there. It seems like it's iterating through the children in reverse order. Why is that?

 

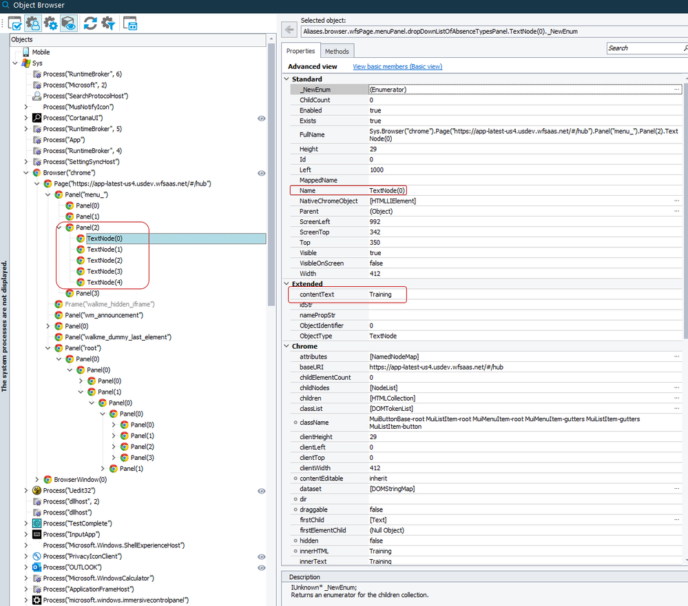
Here is a screenshot of my ObjectBrowser:

 

Here is the code that I am executing:

 

function findAndSelectAbsenceType(absenceType) {
var absenceTypePanel = NameMapping.Sys.browser.wfsPage.panelRoot.panel.panel.panel2.panel.panel.panel4.absenceTypePanel;
var dropDownListOfAbsenceTypes = NameMapping.Sys.browser.wfsPage.menuPanel.dropDownListOfAbsenceTypesPanel;

var i, child;
 
  for (i = 0; i < dropDownListOfAbsenceTypes.ChildCount; i++)
  {
    child = dropDownListOfAbsenceTypes.Child(i);
    Log.Message(i + " " +child.contentText + " " + child.Name, "", 0);
  }

}

 

and here is a screenshot of the test results:

Any insights would be much appreciated?

 

Also, I did find this other post from a few years back that seems like it might be related:

Find, FindChild, FindAllChildren have "visual" object order 

  • Hi,

     

    This is how tree traversing is implemented in TestComplete. You must not rely on indexes as static design-time identifiers, instead just as a means to distinguish between two otherwise identical objects.

     

1 Reply

  • AlexKaras's avatar
    AlexKaras
    Community Hero

    Hi,

     

    This is how tree traversing is implemented in TestComplete. You must not rely on indexes as static design-time identifiers, instead just as a means to distinguish between two otherwise identical objects.