Forum Discussion

kavansays's avatar
kavansays
Contributor
9 years ago

Testcomplete not showing actual RowCount in Web Application

Hello Team - I am trying to automate Web Application with TestComplete  Web License and IE(11)..

 

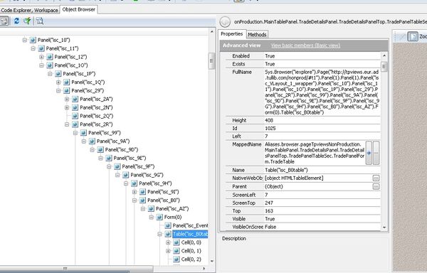
Scenario: There is a webtable and actually it has 25 rows but its showing 17 rows in table properties...

 

Is there any way select row and work on selected row so i can fetch values of selected row? Looking out for the solution to tackle this issue..

 

10 Replies

  • shankar_r's avatar
    shankar_r
    Community Hero

    So, you are getting the incorrect rowcount using objTable.wRowCount or based on the object browser?

    • kavansays's avatar
      kavansays
      Contributor

      Yes i am using objTable.RowCount wRowCount  to get rowcount...


      shankar_r wrote:

      So, you are getting the incorrect rowcount using objTable.wRowCount or based on the object browser?


       

      • shankar_r's avatar
        shankar_r
        Community Hero

        It is just a guess, I'm seeing there are few rows are disabled. Can you try to count those enabled rows and match the TC row count.