Forum Discussion

dhundley's avatar
dhundley
Regular Contributor
1 year ago
Solved

Name Mapping Merge does not seem to work

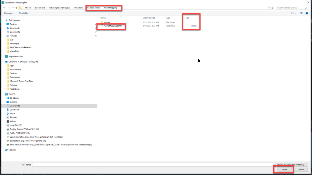
I have a project suite with two projects in it, TellerCapture and TraditionalTeller. The TraditionalTeller project has a NameMapping repository that I want to merge (essentially copy since the TellerCapture repo is empty) into the NameMapping repo for the TellerCapture project. this is a screenshot of the TraditionalTeller namemapping repo

In the SmartBear documentation it lists the following three steps to merge a namemapping repo

Step 1

Step 2

Step 3 Click the Open button in the screenshot above. but after doing that, my name mapping area remains empty

Has this happened to anyone else or am i doing this incorrectly? it seems pretty straightforward but i've missed things in the past so I'm open to criticism here if anyone sees anything i'm missing. 

  • Disregard this post. i decided to close testcomplete and when i brought it back up, the process worked. not sure what it was sticking on but whatever it was got cleared up by closing and reopening testcomplete

1 Reply

  • dhundley's avatar
    dhundley
    Regular Contributor

    Disregard this post. i decided to close testcomplete and when i brought it back up, the process worked. not sure what it was sticking on but whatever it was got cleared up by closing and reopening testcomplete