Forum Discussion

LindaZhong's avatar
LindaZhong
Occasional Contributor
10 years ago

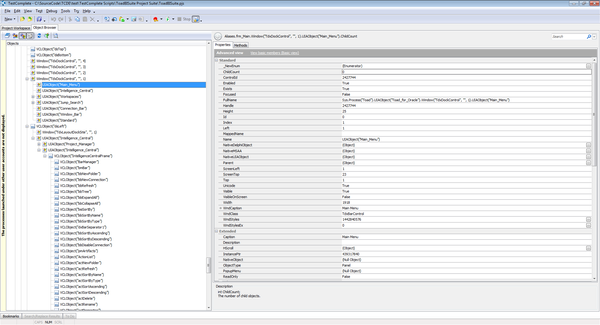
Map object from screen

I try to map objects in main menu from screen, but the objects inside the main menu is not able to highlight, only the main menu can be highlighted.

Then, I go to the Object Browser, I can see the ChildCount of the Main menu is 0, but there are menu items in the main menu, why the ChildCount is 0? How to map those menu items?

Can someone tell me How I can map those menu items here? Thanks in advance!

7 Replies

    • LindaZhong's avatar
      LindaZhong
      Occasional Contributor

      Hi baxatob

       

      Thanks for the link.

      Yes, I can select the menu items by simulating the keyboard shortcut. But for some icons that has no keyboard shortcut, I still can't map them, like the icons inside the highlight object in below picture.

      • Colin_McCrae's avatar
        Colin_McCrae
        Community Hero

        Suspect thats a small tool strip. Different type of control.

         

        I have to work by captions with those. But that's in Delphi ....

  • jpnjordan's avatar
    jpnjordan
    Occasional Contributor

    Hi Linda,

     

    Does your toolbar have the "wItems" property? Should be in the Extended group whilst in Advanced View.

     

    Jason

     

     

    • LindaZhong's avatar
      LindaZhong
      Occasional Contributor

      Hi jpnjordan,

       

      I check the Advanced view, there is no wItems property.