Forum Discussion

saranoor's avatar
saranoor
Frequent Contributor
7 years ago
Solved

How to create a loop to repeat some steps?

How to create a loop in key word test in tets complete 14 to repeat some steps? 
  • tristaanogre's avatar
    tristaanogre
    7 years ago

    From the help topic I posted above.

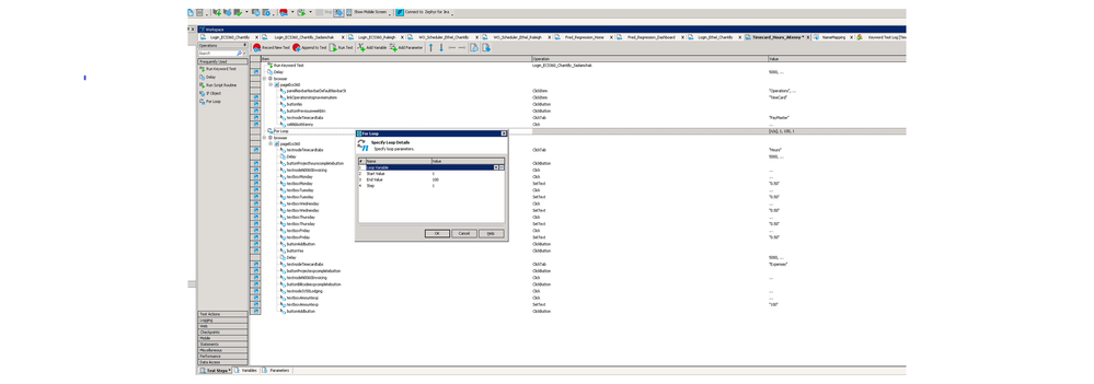
    Operation Parameters

    The operation has the following parameters:

    Loop Variable

    Specifies the name of a variable that will be used as the loop variable. It is used to determine the number of loops (see Remarks below). If you do not specify the loop variable, it will be created automatically when the loop starts and deleted when the loop ends. However, in this case, you will not be able to get access to this variable in your test.

    Start Value

    Specifies the initial value of the loop variable.

    End Value

    Specifies the end value of the loop variable. The loop works until the loop variable is equal to the End Value.

    Step

    Specifies the value to be used to change the loop variable.