Forum Discussion

SB345's avatar
SB345
Occasional Contributor
9 years ago

Could Not Set Up BreakPoint In Google Chrome; Among Other Issues

I ran a browser-based test (from: https://support.smartbear.com/testcomplete/videos/smartbear-academy-testcomplete-101-april-2017/), and, I was not able to set up a breakpoint (using Google Chrome).

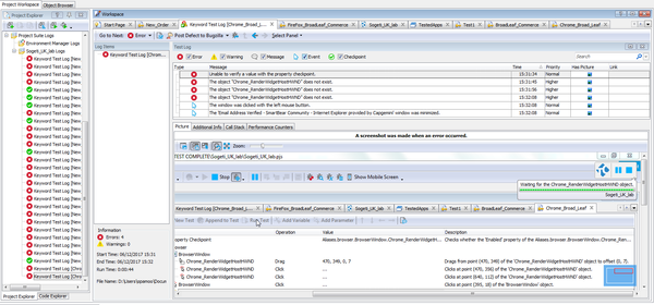
I Could Not Set Up A BreakPoint In The Test. The BreakPoint Was For A Text Entry. But The BreakPoint Red Highlight Window Covered The Entire Browser Window… Could It Be Due To Compatibility Issues ?

I Am Using Google Chrome Version 6.2.03202.94 (Official Build) [64-Bit]

Also, I Noticed That There Were Fewer Steps Than I Expected (i.e. Compared To Test Steps) In The Steps Window.

On Replaying The Test, I Get: "System TimeOut" Errors From Internet Explorer & Not The Google Chrome Browser That I Used During The Test.

4 Replies

  • tristaanogre's avatar
    tristaanogre
    Esteemed Contributor

    What it sounds like is that the Google Chrome extension needed to run automation is not enabled in your environment.  Please confirm this.

    • SB345's avatar
      SB345
      Occasional Contributor

      Hi,

      Thanks for your response. I confirm that I have enabled it.

      It still gives the error.

      Thanks..

      • tristaanogre's avatar
        tristaanogre
        Esteemed Contributor

        Have you tried again while making sure that you only have Chrome open and no other browsers.

         

        Looking at your screenshot... you're interacting with the browser window in your tests and not with the page itself.  Can you pull up your chrome browser to the page you want to test and then give a screenshot of your Object Browser showing the Chrome Browser expanded?