Forum Discussion

trajmo's avatar
trajmo
Occasional Contributor
7 years ago
Solved

Compare text property of two objects

Hello,

I am having a simple issue trying to compare two text values in keyword test where one value is greater than other.

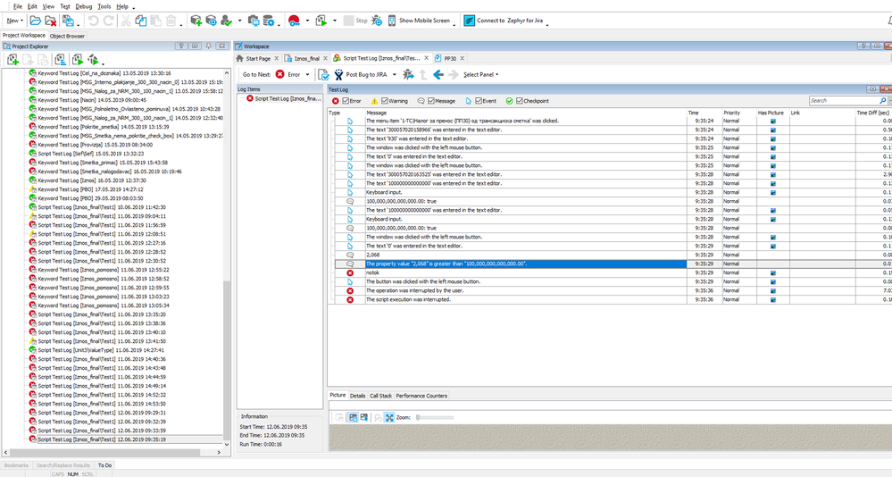
I had used compare property checkpoint, and the comparision is not correct.(you can see it from the printscreen).

After that i had tried to do it in script, same with compare property checkpoint and the result was the same as in the keyword test.

Also i had tried to do with if then statement: if (raspSr > vkIznos) then Log.message('ok') else log.error('notok') where i had defined my two variables as a String( var raspSr: string; var vkIznos: string), but it doesnt help. I constantlly get the incorrect results  for everything mention above.

I am sending you the printscreen results, any help will be welcomed.

 

 

  • Hi trajmo , 

     

    Try converting the strings to integer with aqConvert.StrToInt fetching the value with aqObject.GetPropertyValue and then comparing them with aqObject.CompareProperty. 

    If you need you can use 

    SetLocaleInfo(LOCALE_USER_DEFAULT, LOCALE_STHOUSAND, ',');
    SetLocaleInfo(LOCALE_USER_DEFAULT, LOCALE_SDECIMAL, '.');

    to get the specific format that is displayed in your print screen pictures.

    Hope this helps

     

4 Replies

  • trajmo's avatar
    trajmo
    Occasional Contributor

    I had tried to convert the value which doesnt have the wtext property with FloatToStr and now it doesnt give the value with spaces between, but still the message from the log is incorrect.

     

     

    • cunderw's avatar
      cunderw
      Community Hero

      To do numeric comparisons like that you will need to convert your string into number format.

    • mioani's avatar
      mioani
      Occasional Contributor

      Hi trajmo , 

       

      Try converting the strings to integer with aqConvert.StrToInt fetching the value with aqObject.GetPropertyValue and then comparing them with aqObject.CompareProperty. 

      If you need you can use 

      SetLocaleInfo(LOCALE_USER_DEFAULT, LOCALE_STHOUSAND, ',');
      SetLocaleInfo(LOCALE_USER_DEFAULT, LOCALE_SDECIMAL, '.');

      to get the specific format that is displayed in your print screen pictures.

      Hope this helps

       

      • trajmo's avatar
        trajmo
        Occasional Contributor

        Thanks for the proposed solutions. Special thanks to mioani for detailed answer, now i get it. The solution you've provided really helped me.