Forum Discussion

mircea_florian's avatar
mircea_florian
Occasional Contributor
7 years ago
Solved

Test Complete: Switch to a different application

Hello guys, 

I have an application which starts another different application and I have issues in switching to the new one. 

The record identifies all steps, but when I play it back, it doesn't recognize the second application.

Could someone help me ?

 

Thanks, 

17 Replies

    • mircea_florian's avatar
      mircea_florian
      Occasional Contributor

      The second application is started by the initial application. Practically the app calls for a data import to be performed by the 2nd app into a db from the 1st app.

      • Marsha_R's avatar
        Marsha_R
        Icon for Champion Level 3 rankChampion Level 3

        So the second app starts up but then TestComplete isn't seeing it?

  • cunderw's avatar
    cunderw
    Community Hero

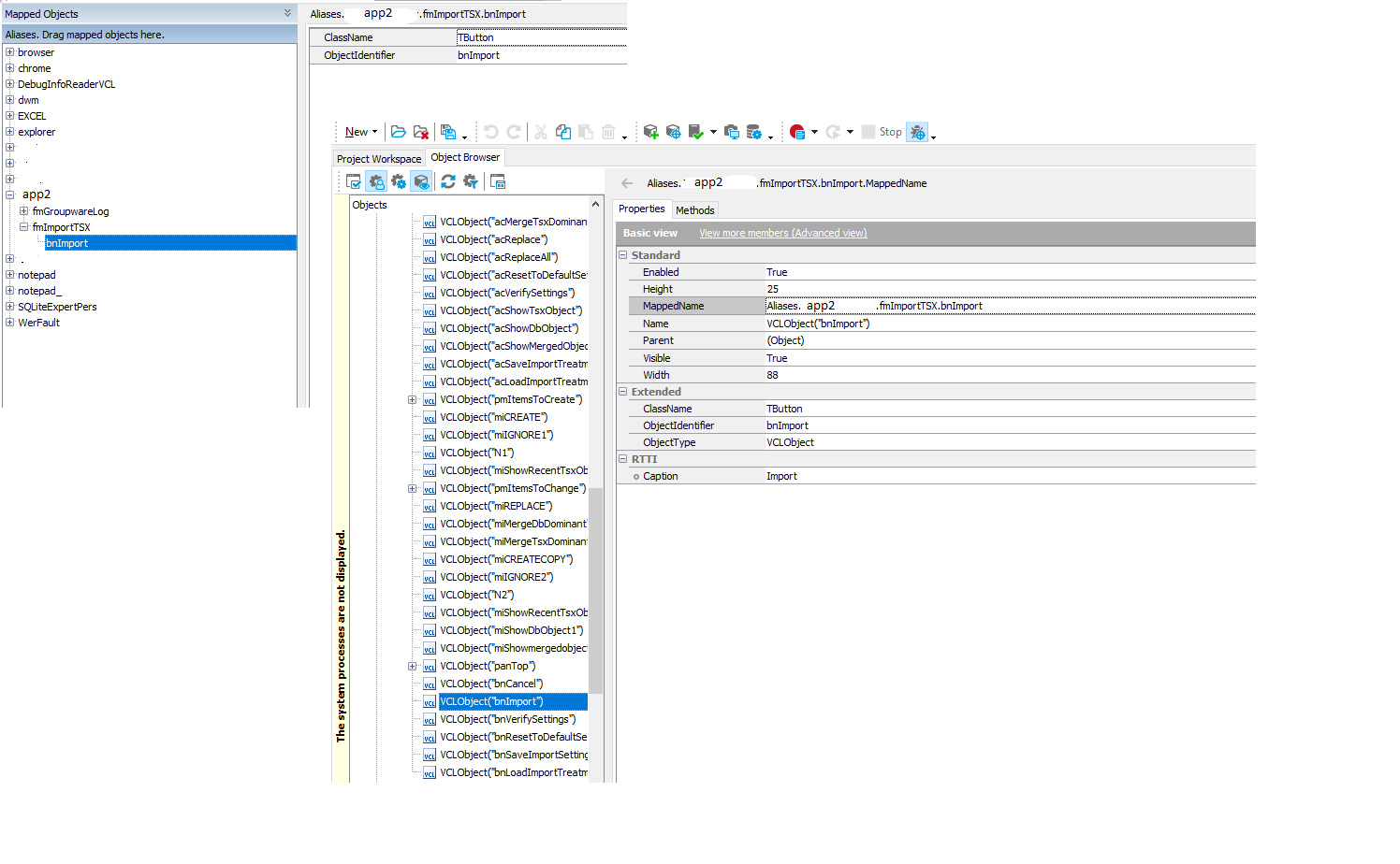
    My guess is that your second application is launched with some kind of dynamic identifier that Test Complete used to auto name map it. What does your name mapping look like compared to what you see in the object browser? 

    • mircea_florian's avatar
      mircea_florian
      Occasional Contributor

      cunderw wrote:

      My guess is that your second application is launched with some kind of dynamic identifier that Test Complete used to auto name map it. What does your name mapping look like compared to what you see in the object browser? 


      So they look the same :) that's the strangest part. Also if I do a recording of the actions, all actions get identified correctly, but when I play it again, it doesn't run. It waits for the app2 window to appear in order to press the import button, but doesn't find it - and I can see it's there

      • cunderw's avatar
        cunderw
        Community Hero

        There has to be something different then that is changing betwen your recording and the playback. The auto generate name mapping is a great start, but will never be 100% complete so to speak. Can you provide screen shots of the object it can't find in the object browser, and then the properties being used in the name mapping? I would bet money there is something different.