Forum Discussion
I am 15.80.1.7 and it still can't seem to find scripts outside of the current project.
What is the actual problem you are having issues with?
Everything is clearly explained in the documentation of Working with TestComplete Global Objects in Python 3.13
- TikiHardBop11 day agoOccasional Contributor
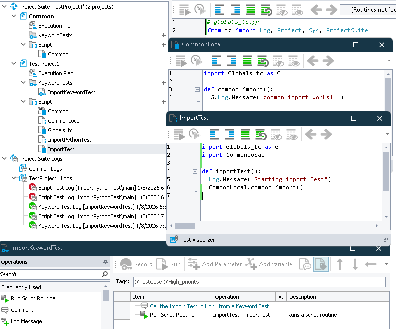
I can't get anything to work when the files are linked into the project vs. the files are local to the project. For example, this is a simple keyword test that works:
However, when I change things to reference Common, which is linked in from another project under the same Project Suite thusly:
I get the following error:
I even tried it using a Python-only test and go the same results:
I'm sorry if this is a simple problem, but I'm just not grokking how this should be done. I would think that having a common global library of scripts should be a fairly common practice and this should probably be specified a bit more clearly in the documentation.
- rraghvani18 hours ago
Champion Level 3
Thanks for the detailed information - what you have is correct, because I use a similar setup, but with JavaScript.
After reading the following topics:
I think it should still be supported, but with the changes in Python 3.13.3, it may have broken this in TestComplete.
This should work, but it doesn'tAdding the full path to the list of directories in sys.path, works!
It's worth opening a support ticket for this, as it could be a genuine bug.
- TikiHardBop117 hours agoOccasional Contributor
It is definitely a bug and I reported it months ago, but I can't seem to get anyone at TestComplete to do anything about it.