Forum Discussion

kavansays's avatar
kavansays
Contributor
10 years ago

Java Web table gets identified as swing object

Hello Team,


I am Trying to automate Java Web based Application, facing issue in identifying the web table as specified below, other then web table all objects are getting identified but Web Table is blocking the further development.

 

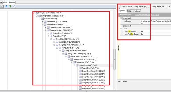
* Through firebug i found that this web application is based on applets..

 

 

* when i tried to identify the Web Tables inside the application it shows as SWING Objects, Actually every object it identifies as swing objects..

 

 

* So to identify the web Tables i tried to Add this object to Object Mapping but it looks like some non standard object after being added as below..

 

 

* Also tried to change the priority of the objects under OpenApplications tab -> Testcomplete as shown below.. ( was not sure what could be the best combination). but no luck..

 

 

Can someone please suggest what other methods should i try to identify above web table? Please let me know if any other information required to understand the issue..


Thanks in Advance..

 

Cheers !!

Kavan Shah

1 Reply

  • Hi,

     

    As far as I can see, you have already created the support case for this question. We will respond you within the case. Thanks!