Forum Discussion

bcarter85's avatar
bcarter85
Occasional Contributor
6 years ago
Solved

Information Window on TestExecute Start

Because of limited disk space where we have TestExecute installed, I need to delete local logs after I've exported/emailed them. I was initially going to do this at the very end of the day via a script that deletes the files directly, deleting all logs for that day. I'm getting this information window the next time the suite tries to run (because the previous days logs are now gone).

Is there a way to get rid of this without manual intervention? Or a way to cleanly delete local logs from within TestExecute that doesn't leave this error on the next run?

  • Generally speaking, you probably should not just simply delete the logs off the hard drive in the matter in which you're doing.  That .tcLogs file tracks what logs are "attached" to the project so, when you delete the actual logs, when the project starts up, it tries to find the files and, therefore, generates the message when it cannot.

     

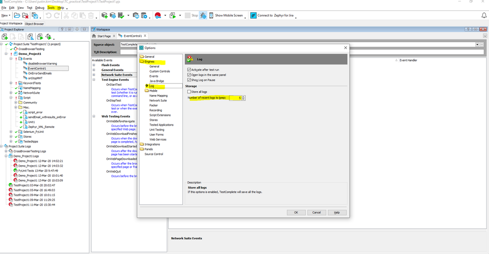
    If you want to "purge" logs on a regular basis, I believe someone has already mentioned that you should set your "Number of recent logs to keep" setting to a lower value.  This is a per-machine setting, configured within the TestExecute application.  Run TestExecute standalone, right click on the icon in your systray, select "Options", go to "Engines -> Log" and set the "Store all logs" flag to be UNCHECKED and set the "Number of recent logs to keep" setting to something smaller... 3 or 4 depending upon how much history you want.

     

    Doing so will have TestExecute automatically DELETE logs on start up of the project, starting with the oldest, until the number of logs stored equals that setting.  This automatically updates the .tcLogs file and you won't get that message.

10 Replies

  • There is an option within tools>options>engine>Logs where you can declare how many of the logs you want to keep post execution

    Or you could just set up a simple script routine in the beginning of your project as a sort of a startup/setup script that deletes all files from that location,

    https://support.smartbear.com/testcomplete/docs/reference/program-objects/aqfilesystem/deletefile.html

    Or if you are using jenkins or any other sort of CI tool that relys on pulling code from a source control repository, you could have a tear down script or a build step afterwards that just deletes the entire workspace:

     

    ie:

    cd "C:\myresults folder directory"

    del * /S /Q

    • bcarter85's avatar
      bcarter85
      Occasional Contributor

      I currently have a script to delete the files using aqFileSystem, but it does it at the end of the day for the current days logs. I think this is what's causing the error since it's deleting the log of the delete script as well.

       

      I like your idea of doing it at the beginning of the run. I could delete the previous days logs, that way it wouldn't affect the currently running tests. I'll test this out to see if it prevents the error. I also didn't know about that option to delete logs post execution.

       

      Thanks!

      • hkim5's avatar
        hkim5
        Icon for Staff rankStaff

        bcarter85 

        if you were already using aqfilesystem, I'd say you're already almost there in terms of never seeing that problem again. It's most likely a sequence issue. if the memory allows, you could just have it such that you only keep 1 or 2 of the previous test logs, or you could just as easily delete the previous logs in the beginning of your test runs as i mentioned before. Hopefully, that will solve the "file not found problem".

         

        The reference i made at the end about a tear down script (now that i look back at it, may cause the same error). I think by default, just deleting the files in the beginning as a part of your run may be the safest bet. Either way, you're welcome to try using the batch file commands that i wrote above to see if it would solve any of your problems.