Forum Discussion

dayanandkonnur's avatar
dayanandkonnur
New Contributor
5 months ago

I am unable to click on dropdown values

Hi,
I am unable to click on the dropdown values from desktop application using TestComplete.

If I click on the "Highlight Object in object Tree" getting issue popup as "Unable to highlight this object in the object tree, because it does not exist" .

 

4 Replies

  • rraghvani's avatar
    rraghvani
    Icon for Champion Level 3 rankChampion Level 3

    Can you post a picture of your Object Browser and the UI control please?

     

    • dayanandkonnur's avatar
      dayanandkonnur
      New Contributor

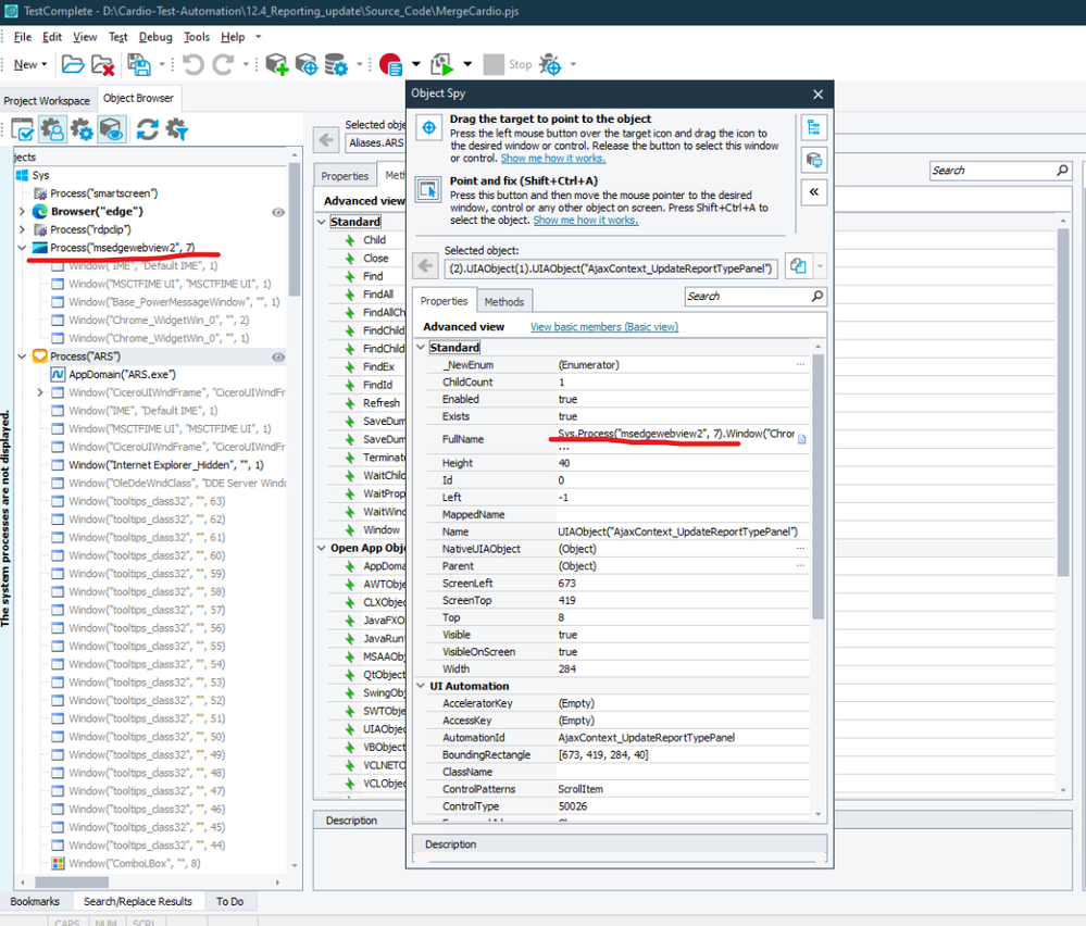
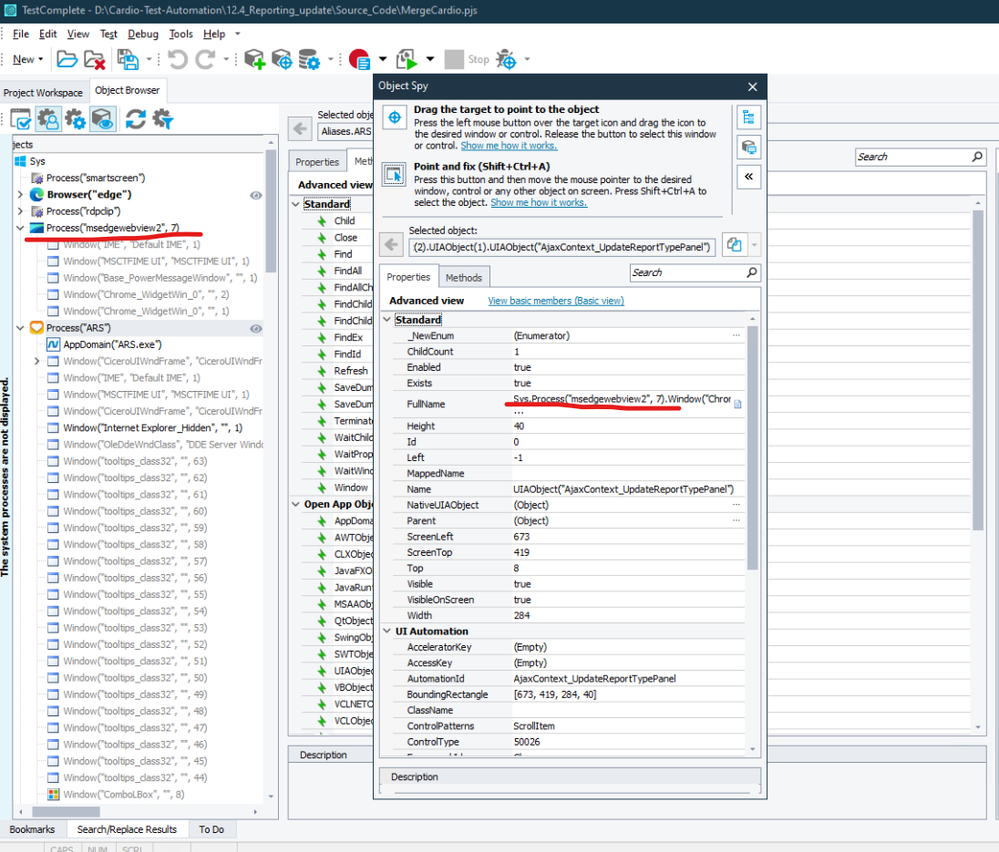
      yes, please find the required data.



       

  • yes, please find the required data.

     

     

    • rraghvani's avatar
      rraghvani
      Icon for Champion Level 3 rankChampion Level 3

      Hi dayanandkonnur​. I'm looking for a screenshot that looks similar to this, which shows the object you are trying to interact with. In this example, I'm interacting with the UI control 'Dropdown menu' button, and the Object Browser shows this item, as well as the child items which are the drop down items ('Link(0)', 'Link(1)', etc)

      Example screenshotDrop down items

      Your screenshot just shows the Process, and doesn't indicate what UI control you are interacting with.