Forum Discussion

wmtan01's avatar
wmtan01
Contributor
7 years ago

Cannot access objects inside an iframed HTTPS website using chrome

I'm trying to access elements inside a page that has been iframed into another page. I've tried setting the following flags for my Chrome browser: 

--disable-hang-monitor --allow-file-access-from-files --disable-web-security --user-data-dir=<profile> --disable-session-crashed-bubble

 

It has been working for our development envt but once we get to production the frame no longer shows the child elements. I've noticed that this happens when the framed page is over https and not http

 

 

Over HTTPOver HTTPS

Anybody know a solution to this?

 

Firefox has no issues in detecting the objects regardless of the protocol the framed page is loaded

6 Replies

  • Marsha_R's avatar
    Marsha_R
    Icon for Champion Level 3 rankChampion Level 3

    Can you use Object Spy in both environments and see what shows up for the frame?

    • wmtan01's avatar
      wmtan01
      Contributor

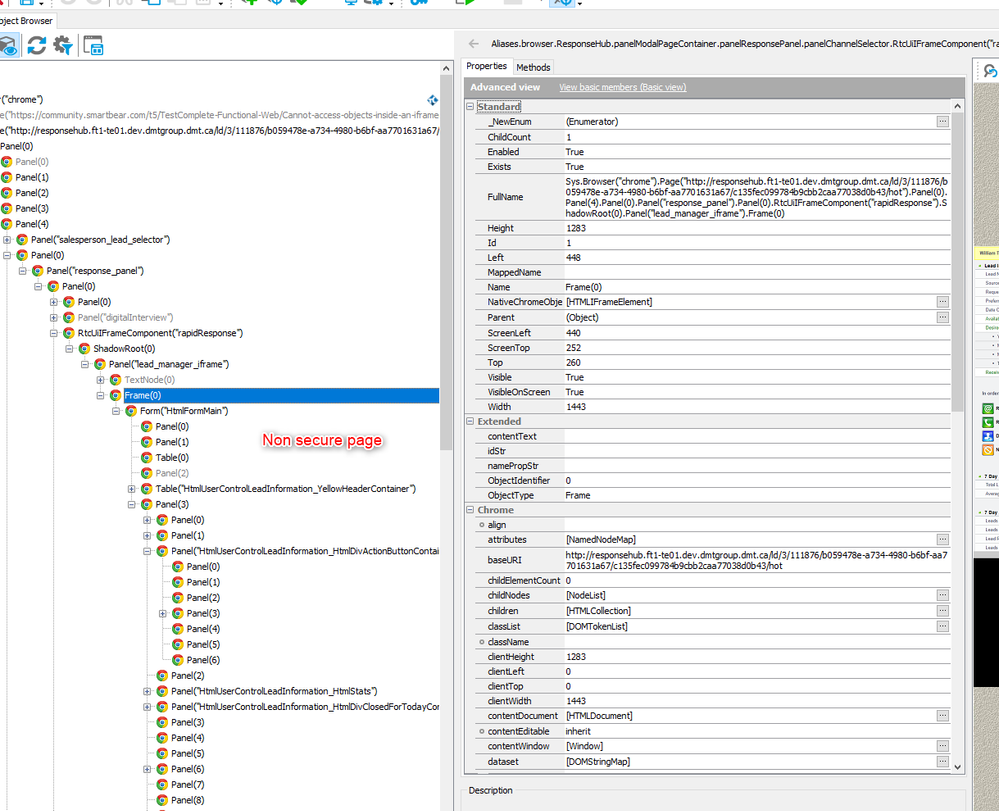
      Using object spy the iframed non secure page I was able to select objects insde the frame. This is what it looked like in object browser 

       

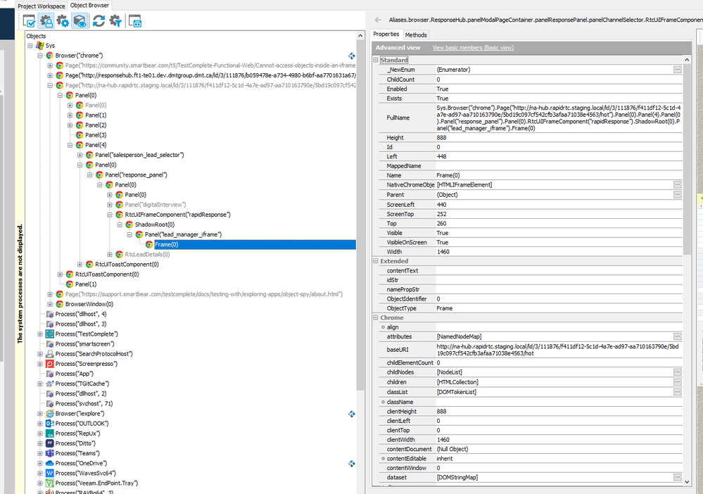
      When I used object spy in the iframed secure page, I can only select the frame and not the objects

       

      In the object browser:

       

      I wonder if there is a chrome flag to allow test complete to drilldown secured pages.