Forum Discussion

ThomasCasserly's avatar
ThomasCasserly
Frequent Contributor
9 years ago
Solved

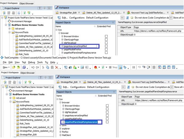
2 Root name mapping nodes and mapped item copies created for tested website

Hi all,   I am having an issue with namemapped items when running TestComplete keyword tests. Items are returned as not existing and I have to remap the items.   NOTE 1: I have  looked already a...
  • tristaanogre's avatar
    tristaanogre
    9 years ago

    Just want to verify something... the problem we're trying to figure out is why the same page is showing up in your namemapping twice.  Is this correct?

     

    If so, based upon the mapping criteria you have shown with the properties, etc... they are the same page... so, there are two explanations I can give for this.

     

    1) Someone deliberately mapped the same page twice, possibly unknowingly.  In my current employment, this has happened where two people are working on similar automation work and are not aware of what the other person is doing.  So, they end up mapping the same item twice but with different names.  The name that you are seeing (pageAssuranceSimplified and pageRedFlareSimplifyingAssurance) is something that someone entered when they were doing the mapping.

    2) If you were recording a test case, there was some sort of situation where TestComplete did not recognize that the page had already been mapped.  Perhaps the page title was different in your development. Perhaps there is some other criteria on the page that is different.  In any case, the initial recognition determined that it was a different page than what was mapped.

     

    Solution: 

     

    Delete one. :-) If you don't need to have both pages, then you can easily delete one.  Now, this may be a bit more complicated than what it seems as you may need to make sure that the one you decide to keep has all your necessary mapped components.  You can drag child objects from one node to another in your mapping to build your final object before you delete.