mgroen2's avatar
mgroen2
Super Contributor
10 years ago
Status:
New Idea

Implement random order of execution (both in scripting as well as in keyword driven tests)

In agile/CI environments, it is important test things fast. So writing a testcase which does the test as much as frequent as possible with random order is very desirable.

This is currently not implemented in TestComplete.

Therefore I have this feature request:

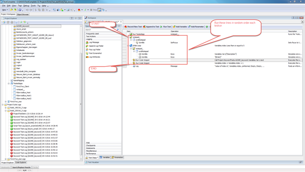
to be able to instruct Testcomplete to execute certain testssteps (or lines code) in random order. These steps (or code lines) need to be defined by "starting" and "end point".

 

So, when the test is executed the order between the start and end points are changed every time (defined by random order).

 

Hope this receives a lot of kudos!

 

 

ps: do not look at the lines of code itself in above example this is just example of how it could be implemented. Also it could be implemented in the "Statements sections"

 

No CommentsBe the first to comment