pkudrys's avatar
pkudrys
Frequent Contributor
3 years ago
Status:
New Idea

add an option to disable adding of index after Copy/Paste of test item in Execution plan

Hi,

 

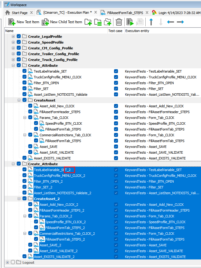
Please add an option in settings to disable adding of index after Copy/Paste of test item in Execution plan. I'm often copying/pasting multiple tests or whole folders in the Execution plan. However, after Paste, all pasted test items are automatically indexed. I first thought, that it's because there cannot be multiple test items with the same name. But it does not seems to be that case? I can easily rename the test item back to its original name, by deleting the index. But it's quite annoying in case of multiple test items. So an option in settings to disable this behavior would be really great. Thanks.

 

No CommentsBe the first to comment