Forum Discussion

Stevan's avatar
Stevan
Contributor
6 years ago
Solved

Summary chart not displaying

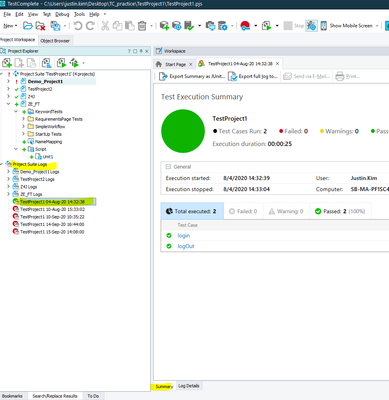
How can I get a summary to show after I test like the one I attached? Everytime I click on the logs generated it just shows me the steps, never displays the summary. Is there a setting I need to configure --

 

 

 

 

 

  • you will only receive the summary chart if you ran the test cases as a collection at either the project or project suite levels. you will see the summary tab located in the bottom left hand side of the test log screen

     

1 Reply

  • you will only receive the summary chart if you ran the test cases as a collection at either the project or project suite levels. you will see the summary tab located in the bottom left hand side of the test log screen