Forum Discussion

gmichaud's avatar
gmichaud
Occasional Contributor
2 years ago

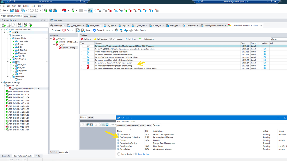
Error The Application Frame Host process is not running.

I always get this error message running my project.

I try to start the pocess manually and i have got the same error.

 

The Application Frame Host process is not running.

24 Replies

  • rraghvani's avatar
    rraghvani
    Icon for Champion Level 3 rankChampion Level 3

    Is the error message coming from TestComplete?

    How is the application being launched?

    • gmichaud's avatar
      gmichaud
      Occasional Contributor

      I call testexecute in a batch file.


      TestExecute.exe "D:\Applfich\Bitbucket_epe\essais_auto_ti\epe\bm\RDP_silent_bm\RDP.pjs" /r /exit /ErrorLog:"D:\Applfich\Log\RDP_log.log" /ExportLog:"D:\Applfich\Log\RDP_exportLog%Timestamp%.mht" /ExportSummary:"D:\Applfich\Log\RDP_report.xml" /DoNotShowLog 

       

      Error in log file.(RDP_log.log)

      The Application Frame Host process is not running.
      The test run has stopped because your test project is configured to stop on errors.
      The project suite execution has been stopped.

      • rraghvani's avatar
        rraghvani
        Icon for Champion Level 3 rankChampion Level 3

        On the machine that you are running TestExecute on, ensure there are no other instances of TestExecute running. You should have TestCompleteService15.exe running,

        In your batch file, provide the full path to TestExecute i.e. 

        "C:\Program Files (x86)\SmartBear\TestExecute 15\x64\Bin\TestExecute.exe"

        Also, if you were to manually launch TestComplete via clicking the icon. Do you get any error messages appear?

    • rraghvani's avatar
      rraghvani
      Icon for Champion Level 3 rankChampion Level 3

      Using your local machine that has TC installed to automated an application hosted on a VM, via remote desktop will not work.

      What you see on the VM is "streamed" data which makes up the images, which we see as windows, dialogs etc.

      You need to have TC or TE installed on the VM to automate your application.

  • gmichaud's avatar
    gmichaud
    Occasional Contributor

    TC is installed on the same VM that i run the script.

     

  • gmichaud's avatar
    gmichaud
    Occasional Contributor

    It's not solved i click Marked as a solution by mistake.

  • rraghvani's avatar
    rraghvani
    Icon for Champion Level 3 rankChampion Level 3

    You do not need to automate the Remote Desktop dialog.

    If you have TC or TE installed on the VM, create a batch file and use either  https://support.smartbear.com/testcomplete/docs/working-with/automating/command-line-and-exit-codes/command-line.html or https://support.smartbear.com/testexecute/docs/running/automating/command-line/command-line.html with the appropriate parameters to run your automation. You can the create a Task Schedule to run your batch file, on demand or based date & time.

  • gmichaud's avatar
    gmichaud
    Occasional Contributor

    I am on VM and i need to execute some scripts on another VM i need to be connected by Remote desktop protocol ???

    TC is not install on the VM that i want to execute a scenario.

     

  • gmichaud's avatar
    gmichaud
    Occasional Contributor

    Its working sometimes.

    I cannot install TC on every computer a want to use.

    How can i use it ??

    • rraghvani's avatar
      rraghvani
      Icon for Champion Level 3 rankChampion Level 3

      Are you able to identify an applications objects i.e. windows, dialogs, buttons etc being hosted a VM, via another computer that has TestComplete installed?

      • gmichaud's avatar
        gmichaud
        Occasional Contributor

        In my code i only use mouse click, delay, and keyboard input.

         

  • rraghvani's avatar
    rraghvani
    Icon for Champion Level 3 rankChampion Level 3

    Automating the Remote Desktop Connection dialog will work fine,

    But once you have connected to your VM, that is when it will not work!

    Have you tried, what I had mentioned "Are you able to identify an applications objects i.e. windows, dialogs, buttons etc being hosted a VM, via another computer that has TestComplete installed?"

    • gmichaud's avatar
      gmichaud
      Occasional Contributor

      The problem is when i run my code i get the application frame host is not running.

       

       

       

      • rraghvani's avatar
        rraghvani
        Icon for Champion Level 3 rankChampion Level 3

        Yes, I understand that. 

        Hypothetically, assuming there's no issues with mstsc.exe, and you have logged into the VM. What do you plan to do, after you have logged into the VM?