Forum Discussion

1 Reply

  • Hi testbogus!

     

    Depending on how it is being mapped, you may can just simply use a Wildcard (*) in the mapping of the object to handle dynamic data. 

    https://support.smartbear.com/testcomplete/docs/reference/misc/using-wildcards.html

     

    For instance, the image of the Airpods in our SmartStore maps like this by default;

     

    //div/a/img[@title='AiryPods']

     

     

    We can add a Wildcard so that it will always click an image at the same location even if the name changes;

     

    //div/a/img[@title='*']

     

     

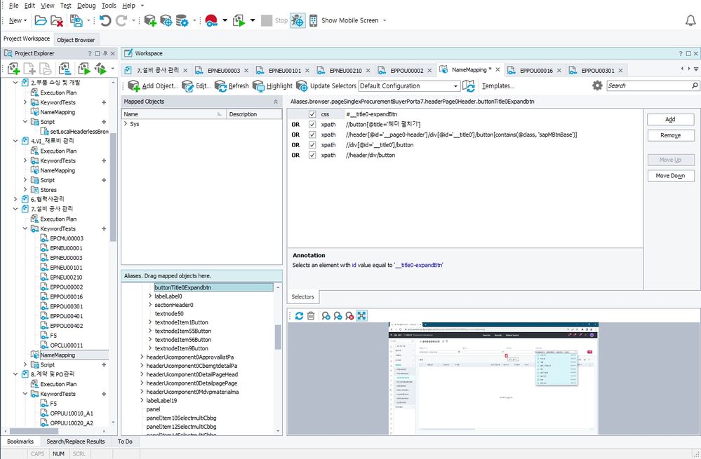
    Could you post a screenshot of the objects mapping so we can see how TC is mapping it by default?