Forum Discussion

bjerknes's avatar
bjerknes
Visitor
5 years ago

Adobe Acrobat reader will not open preview of documents when desktop application is opened with TC

I`m currently setting up and learning the testtool and have experienced som issues with preview of douments generated by my desktop application.

Anyone else that has experienced similar issues?

 

If logged into my desktop application via a testscript/testcase in TestComplete.

- Adobe acrobat does not open, no documents are shown.

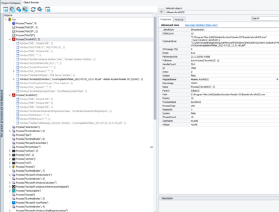
Object Browser shows this:

 

If logged into my desktop application directly, not via testcase.

Previews of documents are OK, Acrobat Reader displays OK.

Object browser looks like this:

 

 

Testscript used for login:

function LogOn()
{
TestedApps.MultiCase42105.Run();
let multiCase = Aliases.MultiCase;
multiCase.frmSplash.frmLogin.TableLayoutPanel1.FlowLayoutPanel1.ctlButtonOk.Click(48, 13);
let mcSimpleButton = multiCase.frmMsgBox.mcTableLayoutPanel1.flowLayoutPanel1.mcSimpleButton3;
mcSimpleButton.Click(21, 9);
mcSimpleButton.Click(19, 14);
mcSimpleButton.Click(55, 5);
multiCase.frmInvoicesNotTransferred.BtnOK.Click(25, 12);
multiCase.frmKundeLoggListe.mcTableLayoutPanel1.flowLayoutPanel2.ctlButtonOK.Click(47, 9);
Aliases.MultiCase.frmMain.WebBrowser1.WebBrowserBaseNativeWindow.ShellDocObjectView.InternetExplorerServer.Click(492, 308);
let frmMain = Aliases.MultiCase.frmMain;
frmMain.WebBrowser1.WebBrowserBaseNativeWindow.ShellDocObjectView.InternetExplorerServer.Keys("[Right]");
frmMain.NavigationMenuMcAccordion.ctlMenu1.XtraScrollableControl.ctlMenuItemGroup.Keys("[Right]");
}