Forum Discussion

pyrinoff's avatar
pyrinoff
New Contributor
6 years ago

Problem with encoding

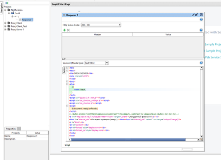
Hi there! I have a problem with system encoding: '' And I cant change this option on working computer (file is not accessable to write): -Dfile.encoding=UTF8 The problem: 1) (screen 1) ...