Forum Discussion

anthos's avatar
anthos
Occasional Contributor
5 years ago
Solved

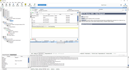
part column of an Attachment

the part column for the attached ZIP file is empty so the POST doesn't run  
  • richie's avatar
    5 years ago
    Hey anthos,

    Have a look at the following resource relating to attachments:

    https://www.soapui.org/docs/soap-and-wsdl/attachments/

    The resource focuses mostly on SOAP, but there is stuff relevant to REST in there too. Was a bit unsure what youre after...the screenshot looks like REST API, but youve added in a SOAP tag on the message. You need to set your properties on the request correctly to support what you need i think.

    Cheers,

    Rich