Forum Discussion

dkozlows's avatar
dkozlows
Occasional Contributor
7 years ago

An invalid security token was provided (Bad ValueType X509v3)

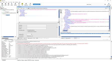
Hi,   I created a simple mock that encrypts the response. I have also created a client whose task is to decrypt this data, but each time he receives an WSS error:   Mon Sep 02 09:59:40 CEST...