Forum Discussion

arodriguez's avatar
arodriguez
Visitor
9 years ago

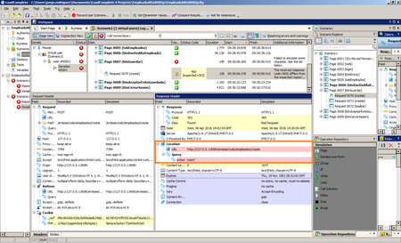
Why the Response Header in the Simulated case doesn't return Location property?

Hi guys, Someone can helpe me and tell the reason, for this?   I get the location propertie empty, and too the next error message... thanks a lot. Connection was simulated partially. The following...