Open Side Menu
Skip to contentBrand Logo
Products
Resources
Join Us
RegisterSign In
  1. SmartBear Community
  2. SoapUI Open Source
  3. SoapUI Open Source Questions

Forum Discussion

flexter's avatar
flexter
Occasional Visitor
4 years ago

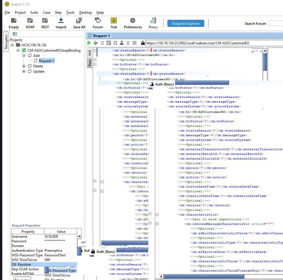
[SOAP UI] Screen Glitches and Clutters when mousing over anything with UI effect

please help me i tried different versions and other solution but still nothing

No RepliesBe the first to reply

Recent Discussions

  • SOAPUI 5.9.1 Still Includes Log4j 2.17.1 — When Will an Updated Version Be Released?

    4 days ago
    Sandeepn7
  • 20 years of SoapUI - Share your story

    22 days ago
    Jo-Laing
  • SoapUI 5.9.1 displays "[]" as "<Empty JSON content>"

    1 month ago
    gztpd
Related Content
  • FindAll Method Not Returning Anything

    6 months ago
    vladd1
  • Screen Glitches and Clutters when mousing over anything with UI effect

    9 years ago
    KTrentLR
  • Cannot save anything in ReadyAPI?

    5 years ago
    rajs2020
© 2025 SmartBear Software. All Rights Reserved.
  • Privacy
  • |
  • Terms of Use
  • |
  • Site Map
  • |
  • Website Terms of Use
  • |
  • Security
  • |
  • Community Terms of Service