Forum Discussion

ruudhabets's avatar
ruudhabets
New Contributor
8 years ago

Re: howto transfer soap responses to a news Soap

Thank you Sanj,

The Outline view is probably a feature in the Pro version of SoapUi. I cannot seem to find it in my 5.3.0 Not Pro version.

 

but thanks anyway

 

ruud

4 Replies

  • ruudhabets's avatar
    ruudhabets
    New Contributor

    Hi,

    I am trying to transfer a SOAP response from

     

    teststep 1: <Participant_ID>85135749</Participant_ID>

     

    to

     

    teststep 2: <qmw:Participant_ID>?</qmw:Participant_ID>

     

    how should I use Property Transfer to do this?

     

    thx in advance

     

      • sanj's avatar
        sanj
        Super Contributor

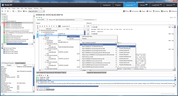
        Ok I am attaching two screenshots

        Before doing the following ensure you are in the outline view for the request  or test step where you want to transfer the data.

         

        One showing how to select response for a test step.

        The second shows how you can select the xml attribute you need to transfer!