Forum Discussion

nikunj3685's avatar
nikunj3685
New Contributor
6 years ago

Error in the response

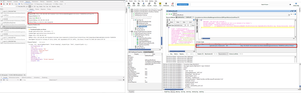
The issue was API call made from UI is working fine and when same API is called using SoapUI, I received error message. I also tried sending same payload with same URL but still I am getting error in response. Am I missing something. Please see attached screenshot.