mgroen2's avatar
mgroen2
Super Contributor
9 years ago
Status:
Implemented

Make it possible to call scenario in IF statement

Currently, when using If statement, it's not possible to use Call senario (to call another scenario). While, loops, delays are supported, but not Call Scenario (to call another scenario). This makes LoadComplete capable of building intelligent load tests!

 

 

Could this please be implemented?

 

 

 

3 Comments

  • AlexKaras's avatar
    AlexKaras
    Community Hero

    Hi Mathijs,

     

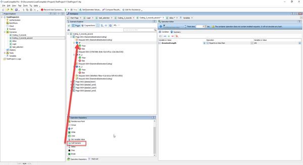
    Call Scenario operation can be used only outside of any connection.

    Referring your screenshot: if you press the Connections button, you will see that both Request 0001 and Request 0003 belong to the same connection. Scenario, called via the Call Scenario operation, contains its own connections. Nested connections are not allowed in http(s) protocol and thus Call Scenario operation cannot be inserted in any place between these requests.

    If you insert IF operation between any two pages, it will be possible to insert Call Scenario operation for either its Then or Else section.