mgroen2's avatar
mgroen2
Super Contributor
9 years ago
Status:
Accepted for Discussion

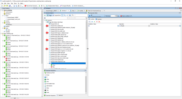
Include markers on requests which have (one or more) Data Extractors and/or Validators

Right now, it's hard to get an overview on which Requests have Data Extractors and Data Validators in them, within a specific scenario.

 

Could LoadComplete be improved so that markers could be placed on the requests which have Data Selectors and/or Validators in them.

 

See below screenshot:

1 Comment