mgroen2's avatar
mgroen2
Super Contributor
9 years ago
Status:
New Idea

Include IP addresses (plus image specifics) on the Test Report when Amazon Images are used

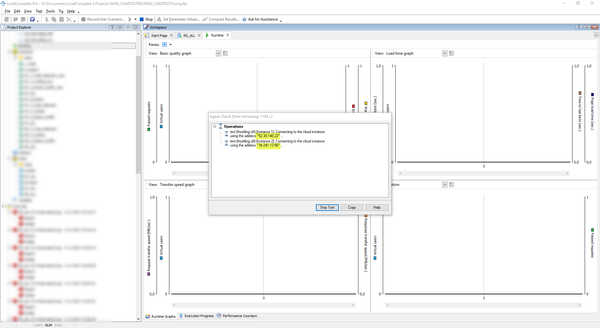
We run our tests on Amazon Images. Any info about these images is lacking on the test report.

 

In the test report, we would like to see image specifics like image type as defined in the image definition:

 

 

Also IP addresses as they are generated when the test is initiated (see below):

 

Please include all above info in the test log (for example on the Infrastructure tab (or a new tab).

 

So a more resourceful Test Report can be generated.

 

 

No CommentsBe the first to comment