dkinne's avatar
dkinne
Occasional Contributor
10 years ago
Status:
New Idea

Support for Object recognition of Chrome & Firefox Extensions

Please support testing of Firefox and Chrome Extensions. Currently all objects inside a extension are invisible.

 

 

3 Comments

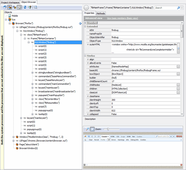
  • TestComplete already identifies objects in Firefox extensions. Here's Firebug:

     

  • dkinne's avatar
    dkinne
    Occasional Contributor
    I've tried our Extension and also e.g. a commercial one named Ghostery. Furthermore I conntacted Smartbear Support (#00177470) and they told me: "TestComplete provides special support for recognizing extra objects on web pages, but not in browser extensions indeed." The also suggested 3 methods like MSAA (Microsoft Active Accessibility), UI Automation and Text Recognition doesn't work as expected for Chrome and Firefox Extension. The Improving Object Recognition (OCR) variant reads only confused stuff.
  • dkinne's avatar
    dkinne
    Occasional Contributor

    I've tried also Firebug as mentioned by you, but can't get the same results. What Project Settings do you use to detect GUI-Elements of Firebug? I tried with FF 47.0.0.5999