mgroen2's avatar
mgroen2
Super Contributor
9 years ago
Status:
New Idea

Include columns Duration, Response Time, Response Body Size in exporting to CSV and XML tree files

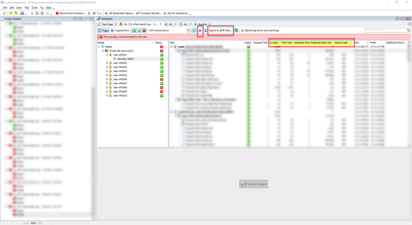
In the Details section of the test log, you can export to CSV and XML. However, these functions do not export Duration, ThinkTime, and Response Time columns and values.

 

Could LoadComplete please be upgraded so that these values are included in the export (for both CSV and XML files exports) ?

 

Thanks.

 

 

No CommentsBe the first to comment