mgroen2's avatar
mgroen2
Super Contributor
9 years ago
Status:
New Idea

Implement more operations in the Validators function

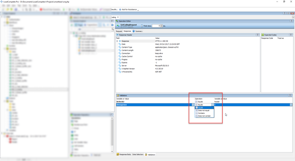
Currently, you can only check on equalness, contain or does not contain.

 

But I would like to be able to check if a value is between specific values (eg. > 0 , < 1000).

 

Could this be implemented in the Operations section.

 

No CommentsBe the first to comment