Forum Discussion

pablofuentesbod's avatar
pablofuentesbod
Occasional Contributor
9 years ago
Solved

Transfer property value to request header in next step.

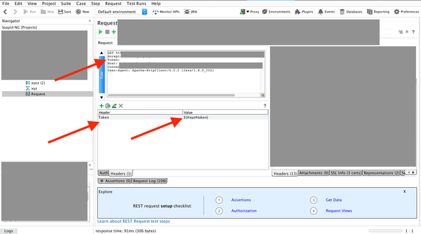
Hi all,   I'm trying to transfer one property from one test step response to next step request.   I have managed to extract the property in a property called myproperty but now I need to use this...
  • nmrao's avatar
    nmrao
    9 years ago

    Hmm, really frustrating for both.

     

    Step1:

     

    Select test case name, and select custom tab and add property as mentioned and leave value blank (a Property Transfer step is going to write value for this )

     

    Step 2 : Go to Property transfer step, make the changes as suggested in the image i.e., Select the test case for the target drop down and Select the Property name

     

     

    Then remove the tem_property test step

     

    Step 3: