TAK
4 years agoOccasional Contributor
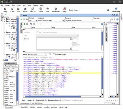
REST Post Request in Java
I have a Sworking Rest POST Requestwith a Request Body and on Header Parameter which is Working in SOAP UI. How can i convert or use this in JAVA.
I have a Sworking Rest POST Requestwith a Request Body and on Header Parameter which is Working in SOAP UI. How can i convert or use this in JAVA.
May be it would be good to take the question to appropriate forum as here questions addressed are related to SoapUI tool.