Forum Discussion

AAB's avatar
AAB
Regular Contributor
5 years ago
Solved

ReadyAPI-POST Request- Implement dateTime script in all teststeps

Hi,   As I finished to increment the files with a date stamp ( see solution here ) I was looking into it how to execute this script for all the teststeps in the testcase.   But then I understood ...
  • AAB's avatar
    5 years ago

    So, aaronpliu  thanks for your information. Meanwhile I've tried it a different way. But it's not completely OK yet. I will place my solution here and create another ticket for the next issue. 🙂 

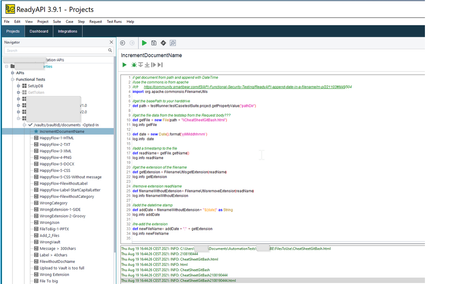
    So the groovy script will fetch the file from a folder within ReadyAPI project called "FilesToUse". From there on it's going to depict the name of the file: get the name of the file, delete the extension, adding datetime with a separator  "-" and adding the extension again. That works allready.

     

     

     

     

    // get document from path and append with DateTime
    //use the commons.io from apache
    //cfr     https://community.smartbear.com/t5/API-Functional-Security-Testing/ReadyAPI-append-date-in-a-filename/m-p/221103#M49504
    //cfr Joost De Geyndt
    import org.apache.commons.io.FilenameUtils
    import groovy.json.*
    
    
    //get the basePath to your harddrive
    def projectpath = context.expand( '${#Project#projectpath}' )
    //get the folder with files in your composite folder
    def path = projectpath +  File.separator + "FilesToUse"
    log.info path
    
    //create a new arrayList to put all the files in it
    ArrayList<File> files = new ArrayList<>();
    File directory = new File(path);
    File[] fList = directory.listFiles();
    
    int filesInFolder =  fList.size()
    //get all the  files  from harddrive with an iteration 
    int iteration = 1
    for(File file : fList){
    
    	/*
    	*****************************Generate file with DateTime stamp
    	*/
    	//generate datetime
    	def date = new Date().format('yyMMddhhmm')
    	log.info  date
    	
    	//read filename
    	def readName = file.getName()
    	log.info readName
    	
    	//get the extension of the filename
    	def getExtension = FilenameUtils.getExtension(readName)
    	log.info getExtension
    	
    	//remove extension readName
    	def filenameWithoutExtension = FilenameUtils.removeExtension(readName)
    	log.info filenameWithoutExtension
    	//filenameWithoutExtension.replaceAll("^[\\d]+", "")     ---Not working
    	//filenameWithoutExtension.replaceAll("[0-9]", "")       ---Not working
    	def addDate = filenameWithoutExtension + "-" +  "${date}" as String
    	log.info addDate
    
    
    	//re-add the extension
    	def newFileName = addDate + "." + getExtension
    	log.info newFileName
    	/*
    	***************************End DateTime****************************************
    	*/
    	file.renameTo(path + File.separator + newFileName)
    	//encode in base64
    	def base = new File(projectpath + File.separator + "FilesToUse"+  File.separator + newFileName).getText('UTF-8').bytes.encodeBase64().toString()
    	//to be able to see which file contains wich extension (for more ease of point in the RequestBody) add the extension in the description
    	testRunner.testCase.setPropertyValue("newFileName_"+ getExtension, base)
    	iteration++
    
    }

     

     

     

    I have 2 files in the folder for testing purposes. The response looks like this:

     

     

     

    In the body of the teststep (that is a POST request) I'm getting the result like this:

     

     

     

     

    "document": "${#TestCase#newFileName_html}",

     

     

     

     

     

    Running this TestSuite once is excelent. But now I've got issues that for each run it's adding that dateTime, and resulting in

    So next ticket will be linked to this.

     

    TBD

    Kind regards,

    AAB