Forum Discussion

esteban's avatar
esteban
New Contributor
8 years ago
Solved

My REST request gets changed by SOAPUI when I transfer a value from a datasource step

Hi Guys

I have a strange issue with a test case in my suite in SOAPUI PRo 2.02. If i run a rest request individually it responses OK with not errors from Postman or ReadyAPI. When I run the whole test case which triggers that request , the request in the step gets disordered and messed up so I get 400 error  in the response.

Response of the RESt request when I run it separately

I have a test case that reads a string value from a datasource in Spreedsheet, then I pass that string into my RESt quest via property transfe using JsonPath target editor..When I run the property transfer step the value looks transfered normally.

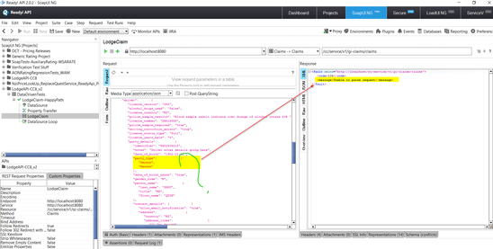
PropertyTransfer and test to see values are read and transferred

 

The issue happens when I run the whole test case, I expect REadyAPI t to use the same request but only changing the value Im transferring from my datasource. I see that the request sets my value OK, but other values  are   disordered , duplicated abnormally.

Example:

"party_type": [
"Person",
"Person"
], Therefore that  causes my request to be like corrupted and returning parsing errors from the API I'm testing. :(

Section pARTY_DETAILS in the request gets messed up

Why is this happening? I have been working this our for 2 days with not luck.

 

 

  • I found out the solution, I just manually removed that property from my JSON request and READY is not adding no passed values into it anymore. :) Thanks anyways

6 Replies

  • Lucian's avatar
    Lucian
    Community Hero

    Hi,

     

    I am not sure what happens but it looks like you are using the datasource in a wrong way. Why do you need a Property Transfer step? Normally you would double click on the Datasource Loop step and select Lodge Claim as target and then just reference that property there.

    • esteban's avatar
      esteban
      New Contributor

      Hi There

      I use the data transfer to pass the values from the datasource into my request, the loop is pointing to the data request to repeat as many times I have values in the datasource. (that works perfectly fine).

       

      The issue is the strange data added into the request and no being passed.

       

       

    • esteban's avatar
      esteban
      New Contributor

      Hi There

      I use the data transfer to pass the values from the datasource into my request, the loop is pointing to the data request to repeat as many times I have values in the datasource. (that works perfectly fine).

       

      The issue is the strange data added into the request and no being passed.

       

       

      • Lucian's avatar
        Lucian
        Community Hero

        I am sorry but I don't know how to help further :smileysad: 

         

        I will just iterate that I don't think you need the Property Transfer step.