mpartyka
6 years agoContributor
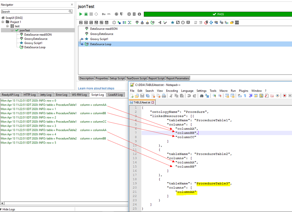
JSON as dataSource
I am trying to read a JSON file in as a DataSource test step (see JSON below). The number of nodes of the properties (named "columns") varies with each tableName in the JSON file. Is it possible to...
- 6 years agoCan you please tell what have you tried? So, every one will understand what does not work.
So, you need two values per row and it will be of 6 rows which you want to loop thru. Correct?
Hope below link can help you.
https://support.smartbear.com/readyapi/docs/testing/data-driven/types/groovy.html