Forum Discussion

mpartyka's avatar
mpartyka
Contributor
10 years ago

Can you import the NAME of a file using Data Source step

Using Data Source / Data Source Loop test steps to load the contents of multiple files into a property value.  I am using DataSource type = Directory as I want to load all files in a specified directory with *.xml filenames.   Is it possible to load the actual file name also ?   This would be helpful to store the name of the file processed, as well as for documenting results. 

 

Thanks :)

2 Replies

  • nmrao's avatar
    nmrao
    Community Hero
    Can you show the screen shot which explains the problem?
    • mpartyka's avatar
      mpartyka
      Contributor

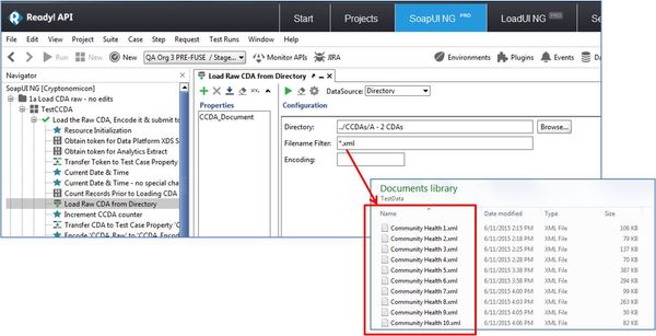
      Here is a picture ... using Data Source Test step to load 50+ xml documents in a loop ... so all *.xml files placed in specified directory are loaded.  I'd like to capture the name of the file so that I can document the test results for each file .. so the names that I'd like to capture are the names of the actual files in the directory ("Community Health 1.xml .....).  Thanks in advance for any tips on how to accomplish this.